发布时间:2026-04-13 10: 17: 00
品牌型号:联想拯救者R7000
系统:Windows 10专业版
件版本:JiHu GitLab 17.3
GitLab是一款支持私有化部署的Git仓库,很多大型公司和小型团队都在使用GitLab做代码管理。在设置项目权限时,如果员工离职需要及时删除项目的权限,应该怎么操作呢?清理项目时,应该怎么删除项目的历史呢?本文将为大家介绍GitLab如何删除项目的权限,GitLab如何删除项目的历史的相关内容。
一、GitLab如何删除项目的权限
如果要删除项目的权限,首先要确定自己有权限,只有项目Owner和管理员具有相关权限,普通开发者没有权限。我们可以通过项目层级或者群组层级删除项目的权限,以下是详细内容。
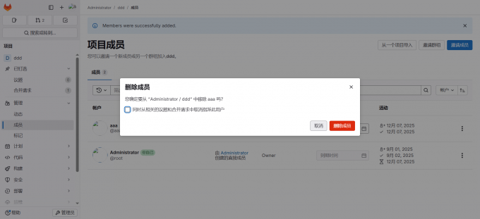
1、单个用户的权限删除
对于临时成员离职我们需要及时删除用户的权限,以下是详细步骤:
第一步,登录GitLab账号,进入项目页面,点击左侧导航栏的【管理-成员】。
第二步,右侧会显示当前项目的所有成员,并显示当前用户的权限级别(如Developer、Maintainer等),找到需要删除权限的用户。
第三步,点击后方【更多操作】,然后点击【删除成员】。

第四步,系统会弹出确认框,确认无误后点击【删除成员】,该用户将无法访问该项目仓库,并且无法再进行代码提交、分支操作等行为。

2、删除群组
如果项目成员添加了群组,我们还需要在群组中删除该用户。详细步骤如下:
第一步,进入【群组】页面,点击左侧【管理-成员】选项,查看该群组下所有用户。
第二步,选择要删除的成员,点击【更多操作-删除成员】,确认后即可删除。

3、权限删除的注意事项
对于离职人员,建议同时禁用其账号,或者直接删除账号。管理员用户点击左下角【管理员】选择【用户】,找到已经离职的用户,点击后方三个点(更多操作),选择【删除用户】或者【禁用】,防止该用户以未授权身份恶意操作代码仓库。

二、GitLab如何删除项目的历史
有时可能推送了错误的提交到远程仓库,应该怎么删除项目的提交历史呢?下面我将为大家介绍GitLab如何删除项目的历史。
我们可以通过删除提交记录来清理项目历史,借助rebase或reset命令即可,git reset命令适合删除最近的一个或多个提交。比如想删除最近的两个提交,操作步骤如下:
1、重置到上一个提交
若想保留当前文件的变更内容,仅删除提交记录,可以使用命令【git reset --soft HEAD~2】。这里的【HEAD~2】表示回退到当前提交的前两次提交,如果要删除所有提交记录,建议重新创建仓库,并推送全部代码到新的仓库。

2、强制推送更改
因为要覆盖远程仓库中的记录,所以需要执行强制推送。可以使用【git push –force】命令,git reset会直接删除提交记录,如果团队其他成员已拉取了相关代码,强制推送会导致其他成员的本地仓库发生冲突,因此只适用于单人项目或未同步到远程仓库的操作。如果遇到了下图所示的错误,需要关闭分支保护。

三、总结
以上就是GitLab如何删除项目的权限,GitLab如何删除项目的历史的相关内容。如果要删除用户的项目权限,可以在项目中删除用户,或者在群组中删除用户。建议针对离职用户将其账户设置为禁用或者直接删除。本文还为大家介绍了GitLab删除项目历史的方法,希望对你有所帮助。
署名:Hungry
展开阅读全文
︾
读者也喜欢这些内容:
GitLab的SSH和HTTP的区别 GitLab的SSH密钥过期怎么办
GitLab是一款支持私有化部署的代码管理工具,在拉取仓库代码时,有两种拉取方式,一是使用SSH地址,二是使用HTTP地址,这两种方式有什么区别呢?使用SSH密钥认证时,如果密钥过期应该怎么办呢?本文将为大家介绍GitLab的SSH和HTTP的区别,GitLab的SSH密钥过期怎么办的相关内容。...
阅读全文 >
Windows如何搭建私人GitLab服务器 搭建GitLab服务器最低配置
GitLab是一款代码管理工具,支持私有化部署,并且内置完整的CI/CD流程,是很多大型企业和小型开发团队正在使用的工具。如果想要在Windows电脑上搭建GitLab服务器应该怎么操作呢?最低配置是什么呢?本文将为大家介绍Windows如何搭建私人GitLab服务器,搭建GitLab服务器最低配置的相关内容。...
阅读全文 >
GitLab初始化要多久 GitLab如何初始化配置
GitLab是一款集成了代码托管、流水线于一体的仓库管理中心,并且支持私有化部署,很多大型公司都本地部署GitLab做代码管理,相对更加安全可靠。初次启动GitLab时,初始化需要多久呢?第一次部署GitLab时,应该做哪些初始化配置呢?本文将为大家介绍GitLab初始化要多久,GitLab如何初始化配置的相关内容。...
阅读全文 >